This website requires JavaScript.
Explore
Help
Register
Sign In
jaidaken
/
ComfyUI
Watch
1
Star
0
Fork
0
You've already forked ComfyUI
Code
Issues
Pull Requests
Actions
1
Packages
Projects
Releases
Wiki
Activity
Files
e2256b40879d36e804f226db98574b64532da3eb
ComfyUI
/
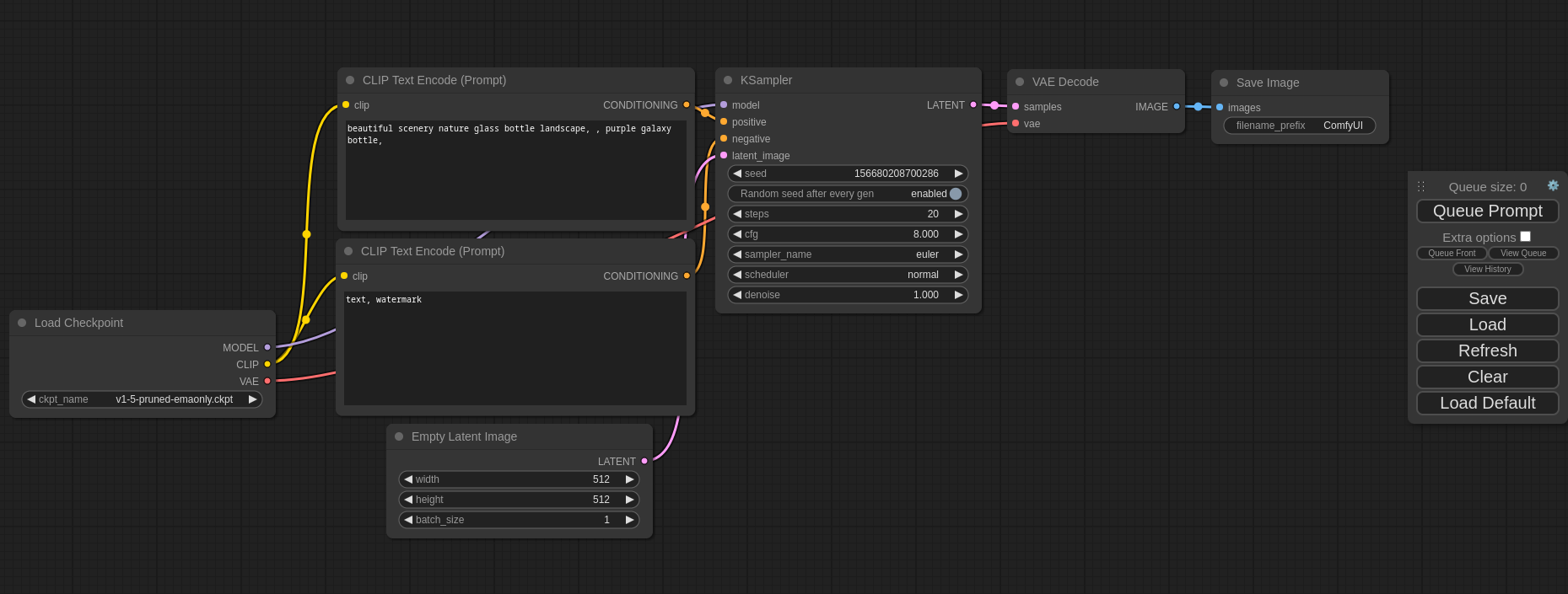
comfyui_screenshot.png
comfyanonymous
e2e689cca7
Update screenshot.
2023-04-10 03:37:46 -04:00
116 KiB
1859x705px
Raw
History
Reference in New Issue
View Git Blame
Copy Permalink