2023-11-11 15:56:14 -03:00
2023-11-11 12:20:16 -05:00
2023-10-17 11:39:15 -04:00
2023-01-16 22:37:14 -05:00
2023-11-11 15:56:14 -03:00
2023-08-14 16:54:30 -04:00
2023-04-10 03:37:46 -04:00
2023-01-16 22:37:14 -05:00
2023-09-18 23:18:06 -04:00

ComfyUI

The most powerful and modular stable diffusion GUI and backend.

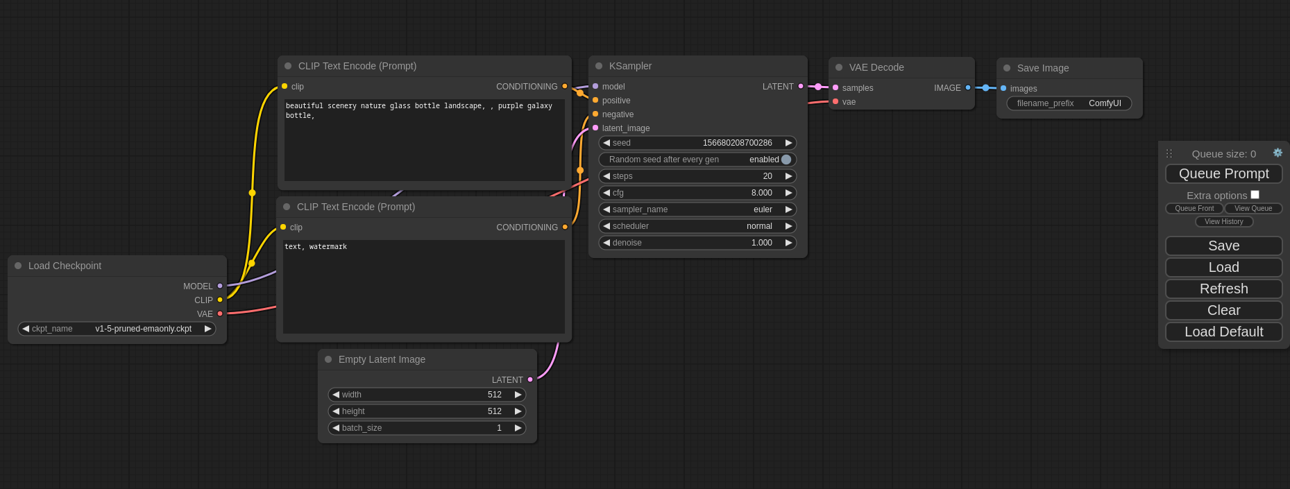
ComfyUI Screenshot

This ui will let you design and execute advanced stable diffusion pipelines using a graph/nodes/flowchart based interface. For some workflow examples and see what ComfyUI can do you can check out:

ComfyUI Examples

Installing ComfyUI

Features

  • Nodes/graph/flowchart interface to experiment and create complex Stable Diffusion workflows without needing to code anything.
  • Fully supports SD1.x, SD2.x and SDXL
  • Asynchronous Queue system
  • Many optimizations: Only re-executes the parts of the workflow that changes between executions.
  • Command line option: --lowvram to make it work on GPUs with less than 3GB vram (enabled automatically on GPUs with low vram)
  • Works even if you don't have a GPU with: --cpu (slow)
  • Can load ckpt, safetensors and diffusers models/checkpoints. Standalone VAEs and CLIP models.
  • Embeddings/Textual inversion
  • Loras (regular, locon and loha)
  • Hypernetworks
  • Loading full workflows (with seeds) from generated PNG files.
  • Saving/Loading workflows as Json files.
  • Nodes interface can be used to create complex workflows like one for Hires fix or much more advanced ones.
  • Area Composition
  • Inpainting with both regular and inpainting models.
  • ControlNet and T2I-Adapter
  • Upscale Models (ESRGAN, ESRGAN variants, SwinIR, Swin2SR, etc...)
  • unCLIP Models
  • GLIGEN
  • Model Merging
  • Latent previews with TAESD
  • Starts up very fast.
  • Works fully offline: will never download anything.
  • Config file to set the search paths for models.

Workflow examples can be found on the Examples page

Shortcuts

Keybind Explanation
Ctrl + Enter Queue up current graph for generation
Ctrl + Shift + Enter Queue up current graph as first for generation
Ctrl + S Save workflow
Ctrl + O Load workflow
Ctrl + A Select all nodes
Alt + C Collapse/uncollapse selected nodes
Ctrl + M Mute/unmute selected nodes
Ctrl + B Bypass selected nodes (acts like the node was removed from the graph and the wires reconnected through)
Delete/Backspace Delete selected nodes
Ctrl + Delete/Backspace Delete the current graph
Space Move the canvas around when held and moving the cursor
Ctrl/Shift + Click Add clicked node to selection
Ctrl + C/Ctrl + V Copy and paste selected nodes (without maintaining connections to outputs of unselected nodes)
Ctrl + C/Ctrl + Shift + V Copy and paste selected nodes (maintaining connections from outputs of unselected nodes to inputs of pasted nodes)
Shift + Drag Move multiple selected nodes at the same time
Ctrl + D Load default graph
Q Toggle visibility of the queue
H Toggle visibility of history
R Refresh graph
Double-Click LMB Open node quick search palette

Ctrl can also be replaced with Cmd instead for macOS users

Installing

Windows

There is a portable standalone build for Windows that should work for running on Nvidia GPUs or for running on your CPU only on the releases page.

Simply download, extract with 7-Zip and run. Make sure you put your Stable Diffusion checkpoints/models (the huge ckpt/safetensors files) in: ComfyUI\models\checkpoints

How do I share models between another UI and ComfyUI?

See the Config file to set the search paths for models. In the standalone windows build you can find this file in the ComfyUI directory. Rename this file to extra_model_paths.yaml and edit it with your favorite text editor.

Jupyter Notebook

To run it on services like paperspace, kaggle or colab you can use my Jupyter Notebook

Manual Install (Windows, Linux)

Git clone this repo.

Put your SD checkpoints (the huge ckpt/safetensors files) in: models/checkpoints

Put your VAE in: models/vae

Note: pytorch does not support python 3.12 yet so make sure your python version is 3.11 or earlier.

AMD GPUs (Linux only)

AMD users can install rocm and pytorch with pip if you don't have it already installed, this is the command to install the stable version:

pip install torch torchvision torchaudio --index-url https://download.pytorch.org/whl/rocm5.6

This is the command to install the nightly with ROCm 5.7 that might have some performance improvements: pip install --pre torch torchvision torchaudio --index-url https://download.pytorch.org/whl/nightly/rocm5.7

NVIDIA

Nvidia users should install pytorch using this command:

pip install torch torchvision torchaudio --extra-index-url https://download.pytorch.org/whl/cu121

Troubleshooting

If you get the "Torch not compiled with CUDA enabled" error, uninstall torch with:

pip uninstall torch

And install it again with the command above.

Dependencies

Install the dependencies by opening your terminal inside the ComfyUI folder and:

pip install -r requirements.txt

After this you should have everything installed and can proceed to running ComfyUI.

Others:

Intel Arc

Apple Mac silicon

You can install ComfyUI in Apple Mac silicon (M1 or M2) with any recent macOS version.

  1. Install pytorch nightly. For instructions, read the Accelerated PyTorch training on Mac Apple Developer guide (make sure to install the latest pytorch nightly).
  2. Follow the ComfyUI manual installation instructions for Windows and Linux.
  3. Install the ComfyUI dependencies. If you have another Stable Diffusion UI you might be able to reuse the dependencies.
  4. Launch ComfyUI by running python main.py --force-fp16. Note that --force-fp16 will only work if you installed the latest pytorch nightly.

Note

: Remember to add your models, VAE, LoRAs etc. to the corresponding Comfy folders, as discussed in ComfyUI manual installation.

DirectML (AMD Cards on Windows)

pip install torch-directml Then you can launch ComfyUI with: python main.py --directml

I already have another UI for Stable Diffusion installed do I really have to install all of these dependencies?

You don't. If you have another UI installed and working with its own python venv you can use that venv to run ComfyUI. You can open up your favorite terminal and activate it:

source path_to_other_sd_gui/venv/bin/activate

or on Windows:

With Powershell: "path_to_other_sd_gui\venv\Scripts\Activate.ps1"

With cmd.exe: "path_to_other_sd_gui\venv\Scripts\activate.bat"

And then you can use that terminal to run ComfyUI without installing any dependencies. Note that the venv folder might be called something else depending on the SD UI.

Running

python main.py

For AMD cards not officially supported by ROCm

Try running it with this command if you have issues:

For 6700, 6600 and maybe other RDNA2 or older: HSA_OVERRIDE_GFX_VERSION=10.3.0 python main.py

For AMD 7600 and maybe other RDNA3 cards: HSA_OVERRIDE_GFX_VERSION=11.0.0 python main.py

Notes

Only parts of the graph that have an output with all the correct inputs will be executed.

Only parts of the graph that change from each execution to the next will be executed, if you submit the same graph twice only the first will be executed. If you change the last part of the graph only the part you changed and the part that depends on it will be executed.

Dragging a generated png on the webpage or loading one will give you the full workflow including seeds that were used to create it.

You can use () to change emphasis of a word or phrase like: (good code:1.2) or (bad code:0.8). The default emphasis for () is 1.1. To use () characters in your actual prompt escape them like \( or \).

You can use {day|night}, for wildcard/dynamic prompts. With this syntax "{wild|card|test}" will be randomly replaced by either "wild", "card" or "test" by the frontend every time you queue the prompt. To use {} characters in your actual prompt escape them like: \{ or \}.

Dynamic prompts also support C-style comments, like // comment or /* comment */.

To use a textual inversion concepts/embeddings in a text prompt put them in the models/embeddings directory and use them in the CLIPTextEncode node like this (you can omit the .pt extension):

embedding:embedding_filename.pt

How to increase generation speed?

Make sure you use the regular loaders/Load Checkpoint node to load checkpoints. It will auto pick the right settings depending on your GPU.

You can set this command line setting to disable the upcasting to fp32 in some cross attention operations which will increase your speed. Note that this will very likely give you black images on SD2.x models. If you use xformers this option does not do anything.

--dont-upcast-attention

How to show high-quality previews?

Use --preview-method auto to enable previews.

The default installation includes a fast latent preview method that's low-resolution. To enable higher-quality previews with TAESD, download the taesd_decoder.pth (for SD1.x and SD2.x) and taesdxl_decoder.pth (for SDXL) models and place them in the models/vae_approx folder. Once they're installed, restart ComfyUI to enable high-quality previews.

Support and dev channel

Matrix space: #comfyui_space:matrix.org (it's like discord but open source).

QA

Why did you make this?

I wanted to learn how Stable Diffusion worked in detail. I also wanted something clean and powerful that would let me experiment with SD without restrictions.

Who is this for?

This is for anyone that wants to make complex workflows with SD or that wants to learn more how SD works. The interface follows closely how SD works and the code should be much more simple to understand than other SD UIs.

Description
No description provided
Readme GPL-3.0 1,015 MiB
Languages
Python 51.6%
Jupyter Notebook 38.3%
JavaScript 6.9%
TypeScript 2.5%
Shell 0.3%
Other 0.3%